Statistiche Personalizzate
Il programma in questione sfrutta la tecnica di "incrocio" delle informazioni per fornire dati statistici più o meno riassuntivi, più o meno dettagliati a seconda delle esigenze dell' utente.
La grande elasticità dello strumento richiede un approfondimento sulle tecniche utilizzate per l'incrocio dei dati.
Si supponga, per esempio, di voler visualizzare le provvigioni per agente suddivise per mese e per linea di prodotto.
Se il numero di agenti fosse piccolo(per esempio 3)sarebbe consigliabile una tavola tipo:

Se il numero di agenti fosse maggiore, probabilmente, sarebbe preferibile una tavola di tipo diverso:

Si noterà che, nell'esempio1, i dati sono ordinati per LINEA quindi per MESE .
Nell'esempio 2, invece, sono ordinati sempre per LINEA ma, a parità di linea, per AGENTE.
Ottenuto l'elenco, i dati vengono totalizzati su un valore che possiamo chiamare "titolo di colonna". Nel primo esempio identifica l'AGENTE, nel secondo esempio, invece, il MESE .
L'utente ha la possibilità di:
▪estrapolare ed analizzare dati statistici relativi a vendite, acquisti, ordini in un intervallo di date compreso o no in un esercizio contabile,
▪interrogare le statistiche oltre che sul fatturato anche sull'ordinato e sui preventivi,
▪filtrare i dati sui clienti, sui fornitori, sugli agenti, sulla categoria economica, sulla zona, sull' area, sulle destinazioni, sulle forme di pagamento, sugli articoli, sulla classe merceologica e quella omogenea,
▪stabilire la priorità di ordinamento definendo le colonne e le righe. L'utente può definire quattro chiavi di ordinamento e raggruppare i dati delle statistiche richiedendo un dato specifico. Esempio: si vuole conoscere il fatturato per agente, l'utente deve indicare sulla colonna in corrispondenza dell'agente e definire le righe per l'ordinamento dei dati,
▪effettuare statistiche con ripartizione giornaliera, settimanale, mensile, trimestrale, semestrale,

▪visualizzare le statistiche di vendita, verificando oltre al fatturato anche l'utile e il margine operativo lordo (MOL),
▪valorizzare il costo del venduto con ultimo costo d'acquisto oppure con costo medio ponderato (CMP),
▪esportare i dati analizzati in formato Microsoft Excel, in formato Testo delimitato/larghezza fissa e in formato DB3, per poi poterli rielaborare liberamente.
Il programma si presenta secondo lo standard Intervalli, Opzioni, Risultato, Stampa
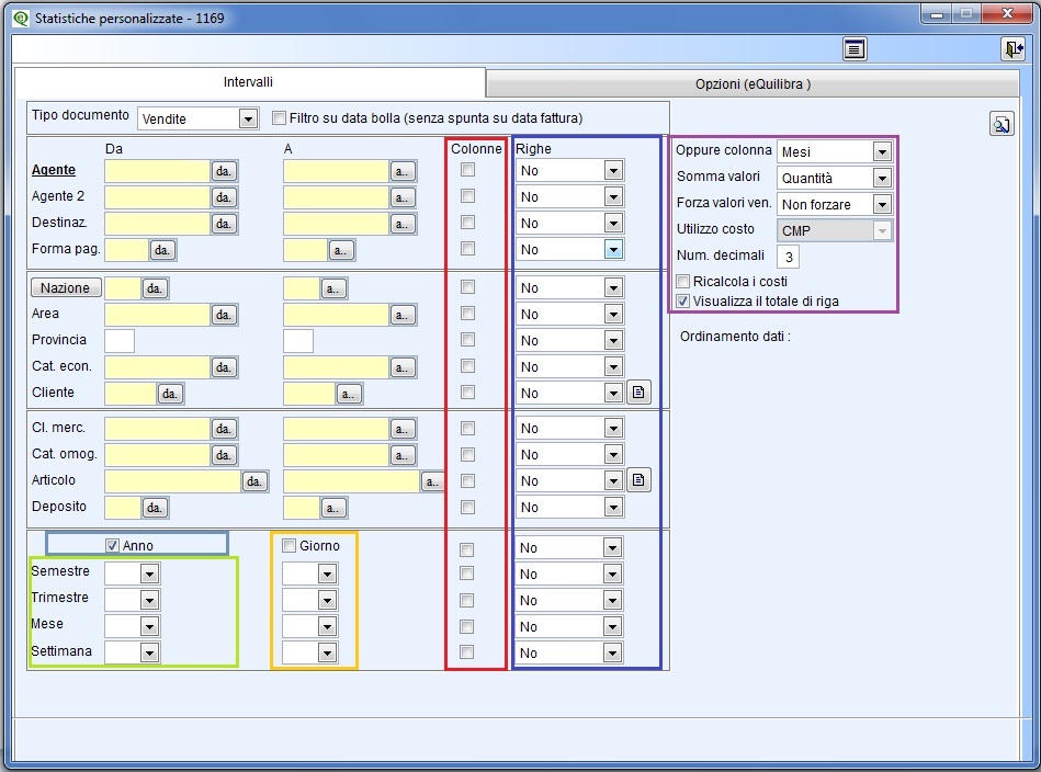
Nella sezione Intervalli vengono stabiliti i dati per l'elaborazione della statistica.

Il campo Colonne determina l'elaborazione dei dati sulla quale il valore viene impostato. Se nessun dato è stato scelto come “Colonna”, sarà richiesto se raggruppare, le date in settimane/mesi/anni dal campo Oppure Colonna. Tale raggruppamento servirà da intestazione colonna.

Dovendo dare un limite al numero di colonne, lo stesso è stato fissato a 12 .
In questo modo si potrà richiedere il mese come titolo di colonna analizzando un periodo massimo di un anno. Se invece si richiede il trimestre, il periodo analizzabile si triplica e così via. E' possibile comunque disattivare il controllo sul periodo massimo,attivando in Opzioni il campo "Disabilita limite su:Filtro date" .
Una volta stabilito il dato “Colonna”, l'utente può richiedere quattro chiavi di ordinamento. Le chiavi di ordinamento vengono definite dalle "Righe" , lasciando la riga a NO il campo non viene preso come chiave di ordinamento. E' importante definire la sequenza delle chiavi, e il valore che deve riportare deve essere :
▪No,
▪un Totale,
▪un Incremento,
▪una Media,
L'ultima chiave deve essere impostata con Totale. Il programma permette di selezionare delle descrizioni aggiuntive sui campi Cliente,Fornitore e Articolo quando vendono definiti come "Righe".

Cliccando sull'icona
"Seleziona descrizioni aggiuntive" sarà attivata una lista con i nomi dei campi presenti sulle anagrafiche clienti/fornitori e sugli articoli.
|
Tipo Documento: |
il programma permette di elaborare dati diversi attraverso l'impostazione del Tipo Documento. |

|
▪selezionando Vendite si avrà il venduto reale in un determinato periodo.
|
|
▪selezionando Bolle da fatturare si avrà il fatturato provvisorio in un determinato periodo.
|
|
▪selezionando Acquisti si avrà il costo complessivo in un determinato periodo. |
|
▪selezionando Ordini Clienti si avrà l'ordinato Clienti in un determinato periodo.
|
|
▪selezionando Ordini Fornitori si avrà l'ordinato Fornitori in un determinato periodo.
|
|
▪selezionando Preventivi si avrà i Preventivi in un determinato periodo.
|
Per un'elaborazione corretta impostare i campi come segue:
|
Agente/Agente2 : |
è possibile selezionare il codice degli agenti secondo lo standard Da -a . L'agente deve essere stato inserito in Emissione documenti come Primo e Secondo Agente.
|
|
Destinazione : |
è possibile selezionare il codice delle destinazioni secondo lo standard Da -a .
|
|
Forma pag. : |
è possibile selezionare il codice dei pagamenti secondo lo standard Da -a .
|
|
Nazione/Zona: |
è possibile selezionare il codice delle Nazioni secondo lo standard Da -a . Cliccando sull'icona Nazione si attiverà il bottone Zona, sarà possibile selezionare il codice delle Zone oppure delle Nazioni secondo lo standard.
|
|
Area : |
è possibile selezionare il codice area secondo lo standard Da -a . |
|
Provincia : |
è possibile effettuare la statistica selezionando una provincia, lasciando i campi vuoti verranno visualizzate tutte le provincie.
|
|
Cat. econ. : |
è possibile selezionare il codice della categoria economica secondo lo standard Da -a
|
|
Cliente/Fornitore : |
è possibile selezionare il codice del Cliente/Fornitore secondo lo standard Da -a . Se il Tipo Documento viene impostato su Acquisti oppure Ordini Fornitori il campo si modifica come Fornitore. Selezionando Fornitore i campi Agente e Destinazione verranno disattivati.
|
|
Cl. merc : |
è possibile selezionare il codice della classe merceologica secondo lo standard Da -a
|
|
Cat. omog. : |
è possibile selezionare il codice della categoria omogenea secondo lo standard Da -a
|
|
Articolo : |
è possibile selezionare il codice dell' articolo secondo lo standard Da -a .
|
|
Deposito: |
è possibile selezionare il codice del deposito secondo lo standard Da -a .
|
Si possono elaborare le statistiche considerando la variabile Tempo definendolo come dato "Colonna" oppure come chiave di ordinamento "Riga".

Se uno dei campi viene selezionato come Colonna, viene disattivato il campo : Oppure Colonna .

|
Somma valori : |
si possono richiedere le statistiche in base ai seguenti valori: -Valore -Quantità -Provvigione -Utile -Margine Operativo Lordo (MOL) è il risultato dato dall'Utile diviso il Valore di vendita (prezzo unitario*quantità) moltiplicato 100. -Val+Utile+Mol si avranno tre valori , il fatturato, l'utile e il margine operativo lordo. -Val+Utile+Mol+Ric% si avranno quattro valori , il fatturato, l'utile, il margine operativo lordo e il valore del costo ricalcolato alla data di vendita. Impostando questa valorizzazione selezionare il campo . -qtà+valTot si avranno due valori, la quantità venduta e il totale fatturato. -qtà+valTot+valM si avranno tre valori, la quantità venduta, il totale fatturato e il valore Medio di vendita (Media Pesata di Vendita). -qtà+valTot+valM+Utile+Mol si avranno cinque valori, la quantità venduta, il totale fatturato,il valore Medio di vendita (Media Pesata di Vendita), l'utile e il margine operativo lordo.
|
|
Forza valori ven : |
si ha possibilità di elaborare le statistiche di vendita elaborando i dati con un altro listino. In questo modo si può verificare l'andamento aziendale utilizzando un 'altra strategia. In automatico il programma imposta il valore Non forzare visualizzando i dati con i prezzi di vendita reali. Si possono elaborare i dati col listino 1, listino 2, listino 3, listino 4 , listino 5 e da preziario dt inizio. Per data inizio s'intende la data di validità del preziario, e l'elaborazione dipende dalla data di selezione. L'elaborazione è solo fittizia.
|
|
Utilizzo costo : |
viene utilizzato per calcolare il Margine Operativo Lordo , valorizzando il magazzino a Ultimo Costo oppure a Costo Medio Ponderato.
|
|
Numero decimali : |
è il numero di decimali per la visualizzazione dei valori. Il programma propone due decimali è modificabile fino a cinque decimali.
|
|
Ricalcola i costi : |
i costi vengono ricalcolati rapportandoli alla data di vendita.
|
|
Visualizza il totale di riga : |
togliendo la spunta il programma in fase di elaborazione dei dati non visualizzerà il totale di riga.
|
Cliccando sul bottone
(F6)–Elabora i Dati sarà visualizzata la finestra per filtrare le date , confermando con Prosegui saranno visualizzati i dati richiesti.
In questa sezione è possibile visualizzare i Preventivi Confermati e Non Confermati oppure gli Ordini In attesa, Da evadere, Totalmente evasi e Fittizi. I campi vengono attivati quando nella sezione Intervalli il campo Tipo Documento viene definito come Preventivi, Ordini a Clienti e Ordini a Fornitori.

Se il Tipo Documento viene impostato su Vendite è possibile richiedere se includere le bolle da fatturare, visualizzare anche i clienti obsoleti e quelli con valori a zero, visualizzare l'importo ivato, filtrando i dati sulla data fattura oppure sulla data della bolla fatturata. E' possibile definire se prelevare la "Zona" oppure la "Nazione" dalla destinazione anzichè dal cliente.
L'utente ha la possibilità di personalizzare le statistiche degli acquisti e delle vendite tramite l'esclusione delle causali di magazzino. Es.Si vuole una statistica solo del venduto e non del c/lavoro, l'utente deve impostare nella tabella "Causali escluse in vendita" il codice della causale del c/lavoro utilizzata in fase di emissione dei documenti, il programma elaborerà i dati togliendo dalla statistica tutti i movimenti del conto lavoro.

L'utente ha la possibilità di personalizzare le statistiche raggruppando i dati su un unico cliente e/o fornitore, (esempio classico quando si vende alla Grande Distribuzione e si vuole la statistica del venduto di un gruppo), impostando in "Codice da rimpiazzare" i codici delle filiali di un Gruppo (es.Auchan di Torino, Auchan di Moncalieri ecc.) e in "Codice rimpiazzato il codice principale del Gruppo.

Dopo aver impostato i vari filtri per elaborare i dati è necessario ritornare sulla sezione Intervalli e cliccare sul bottone
F6 Elabora dati.
Il programma riporta il dettaglio della statistica richiesta. Nell'esempio che segue è stata richiesta una statistica del fatturato per agente col dettaglio dei clienti e degli articoli. La "Colonna" è definita dagli Agenti, dove viene riportato il valore , le "Chiavi" di ordinamento sono definite dal Cliente come Totale e dagli Articoli come Totale. E' sottointeso che a seconda delle impostazioni definite su Intervalli l'utente potrà visualizzare colonne diverse.

|
Cliente : |
è il codice del cliente.
|
|
Descr.cliente : |
è la ragione sociale del cliente.
|
|
Articolo : |
è il codice dell'articolo.
|
|
Descr.articolo : |
è la descrizione dell'articolo.
|
|
Ag_/Ag_0 : |
essendo il dato Colonna vengono riportati i valori richiesti, nell'esempio il fatturato suddiviso per agente.
|
|
Totale : |
riporta il totale delle singole colonne, nell'esempio Ag_/Ag_0.
|
La riga verde chiaro rappresenta la chiave di ordinamento col Totale delle singole righe.
Al termine della visualizzazione oppure della stampa viene riportata una riga verde scuro che mette in evidenza il Totale Generale della Statistica.
Oltre ai
+
+
+
Tasti Funzione e ai bottoni standard
eQgrid sono presenti:

|
|
le interrogazioni sull'articolo e sul cliente vengono attivati perchè ,come da esempio, è stata richiesta la statistica sul fatturato e come chiave di ordinamento è stata impostata sul cliente e sugli articoli.
|
|
|
le interrogazioni sul fornitore vengono attivati richiedendo la statistica sugli acquisti e/o sull'ordinato fornitore e come chiave di ordinamento è stata impostata sul fornitore.
|
|
|
la funzione (F8) - Vedi Dettaglio visualizza il dettaglio del Totale Generale , tramite una videata , del periodo richiesto. I dati sono in ordine cronologico e si possono estrapolare tramite il tasto funzione
|
|
|
tramite il tasto funzione (F2) - Salva Lista, dopo l'elaborazione dei dati, l'utente può salvare le impostazioni stabilite nella sezione Intervalli, rielaborare i dati utilizzando gli stessi parametri richiedendo così periodi diversi. Cliccando sul bottone Si possono riprendere i dati precedentemente salvati visualizzarli e stamparli. Per salvare la statistica l'utente deve attivare il tasto funzione Per riprendere e/o rielaborare i dati cliccare sul tasto funzione Per riprenderla cliccare due volte sulla lista oppure selezionarla e cliccare su
|
Stampa
Al termine dell'elaborazione dei dati si possono creare delle stampe personalizzate cliccando sul tasto funzione
comparirà il seguente messaggio " Attenzione! Non trovato nessun report per la stampa. Si desidera creare un nuovo report?". Rispondendo SI comparirà la videata standard di eQreport








